Complex analysis simplified
Analysis and evidence-collection on complex issues is time-intensive and hard to get right. Associo is a collaborative platform that streamlines the process and helps you deliver more reliable conclusions.
Contact Sales
Streamline and supercharge your analysis process
You’re handling projects where you have to unpack and understand complex issues, collect and organise the evidence, reach reliable conclusions and present them clearly.
Associo solves the problems you experience using traditional techniques based around Word, Excel, eDiscovery tools and document repositories.
Problems with traditional analysis
Focusing on the wrong questions
Inefficient evidence collection
Relevant information in multiple locations
Document review disconnected from analysis
Impressionistic conclusions and guesses
Indigestible narrative analysis
Time-intensive writing and rewriting
Benefits of using Associo
AI-powered issue mapping
Planned and coordinated evidence collection
All relevant information linked to issues
Document review integrated with analysis
Fast, collaborative, issue-scoring
Board-friendly visual reasoning
Rapid updating and AI-powered outputs
Complex analysis is inherently difficult and time consuming
Associo draws on lessons learned through decades of preparing and advising on high-value legal cases, and incorporates the latest best-practice from the fields of consulting and decision-making.
Use AI and effective teamwork to do the heavy lifting
So you can focus your time on the high-value work of understanding and interpreting the evidence, and reaching reliable conclusions.
Use Cases Include
The Solution
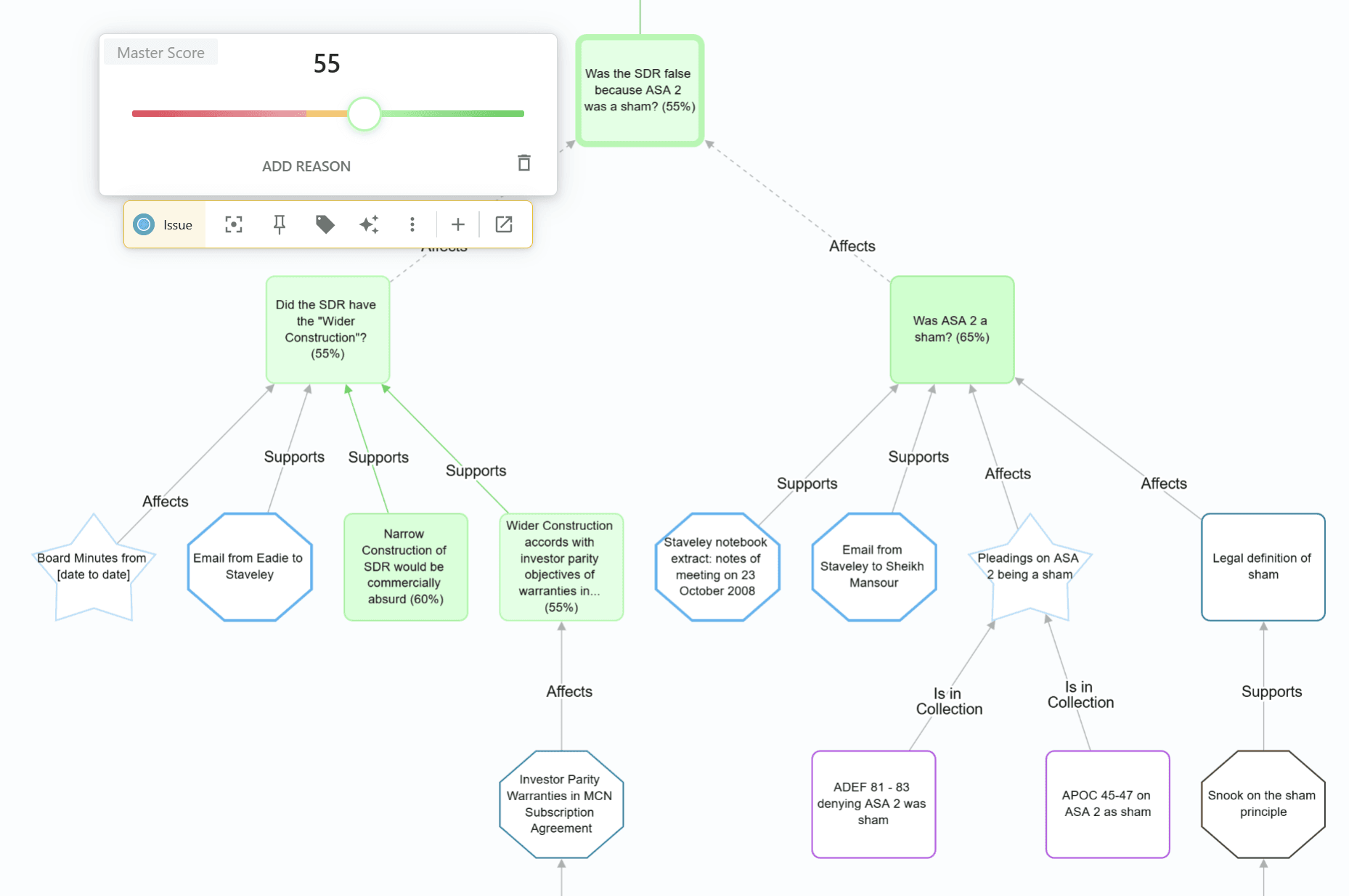
Identify and Focus on the Questions that Matter
In complex analysis, it's dangerously easy to get sidetracked by irrelevant details or overlook important issues.
Visually mapping the issues and relationships between them allows you to see the bigger picture and understand connections at a glance, making it easier to spot gaps in reasoning, prioritise key areas, and communicate your analysis clearly to stakeholders.
You can build complex issue maps quickly and easily with help from AI. Your existing AI tools (including Microsoft Copilot) can easily be prompted to output code that Associo understands. You simply paste that code into Associo to map issues based on your own data.
You can also maintain a library of issue maps that can be copied between workspaces.
The example below shows part of the AI-generated analysis for an insider trading investigation.

Plan and Coordinate Evidence Collection
Working together as a team developing complex analysis is challenging. Asking for and receiving help by email clutters up everyone's inboxes and makes it hard to keep track of what's been done and what hasn't. Using a task manager separate from your analysis is a hassle you don't need.
Associo makes it easy. You manage tasks right inside the analysis. Double click on an issue in the issue map to open its details; give it a "Task Status" and "Task Description", and allocate it to a team member or group to work up.
The work needed automatically shows up in everyone's personalised task lists, and the fruit of that work is delivered directly in the workspace. "Suggestion Mode" lets people add tentative new items or relationships for senior colleagues to accept or reject.

Link Evidence to Issues
Import and work up topic chronologies hyperlinked to your existing document repositories
You have relevant information in multiple locations. Associo pulls it all together.
Import tables of documents, notes, and metadata from eDiscovery platforms, SharePoint, iManage, or other libraries, hyperlinked to the underlying documents.
Then collaboratively add comments, narrative, tasks, etc. to these documents.
This bridges the gap that currently exists between your eDisclosure workflows and your case analysis and trial preparation workflows.

Link evidence to issues so it's at your fingertips when you need it
Associo gives you a system for collaboratively identifying the most relevant information and linking it to issues.
Some information is connected as individual items, hooked up to issues with a relationship (e.g. this document supports us on that issue). Some information is more conveniently connected as a set (e.g. this 20 document topic chronology is relevant to that issue). And some granular issues are most conveniently included right inside your topic chronologies for evaluation in context.
By connecting information this way, you get access to the relevant information on every point in seconds, saving all the wasted time and loss of focus you currently experience when tracking down previously seen relevant information.
Get quick, accurate, easily understood conclusions
Clients want clear, succinct updates on likely outcomes and case value.
Traditional narrative analysis is slow, difficult to keep updated, and not how clients prefer to receive advice.
With Associo, collaboratively scoring issues provides efficient, reliable, and up-to-date human judgement-calls, saving time and improving clarity.

Spend less time writing and re-writing
You can export your completed analysis in code format understood by Microsoft Copilot and other AI tools.
So, where a narrative report is required (or other Word outputs), your existing AI tools can generate a good first draft based on your own analysis.
Get started easily
Secure and Flexible Deployment Options
Hybrid-hosted in Azure
Host your data in your own Azure account.Associo Cloud
We host everything for you in the cloud.

Frequently Asked Questions
How much does it cost?
Contact us for a quote. For legal cases and investigations, we typically charge on a case by case basis, depending on the size of the team.
Where is my data hosted?
All data entered into Associo is stored on Microsoft Azure servers. For our base product, the data is stored in our Azure account. We can also set up an installation of Associo where the data is stored in your own Azure account.
Do I need to install Associo?
No, Associo is a web application which runs in all leading browsers.